如何高效阅读,讲的人很多,但分享的方法普遍存在两大不足。是什么呢?下面是学习啦小编为大家整理的读书技巧,一起来看看吧!
两大不足:
1)停留在信息化之前的纯纸质阅读时代,未能利用新的技术工具进一步提高阅读效率,典型代表就是上世纪40年代出版、70年代再版的《如何阅读一本书》
2)浅阅读分享者居多,分享的读书方法更多只适用于社科类和科普类读物,对深层次阅读,尤其是如何“读以致用”很少有能讲清楚的。YouCore从自身大量实践中提炼出来的四大阅读理念、三大阅读方法,就很好地弥补了这两大不足。今天你可以先了解下三大阅读方法中的多重阅读法
02多重阅读快速、彻底地吸收一本书的精华
YouCore三大阅读方法中的“整体阅读法”适用于想从阅读材料中寻找1~3个有用信息的阅读情形。但如果你的阅读目的不仅仅是获取几个有用信息,而是想做更系统的吸收。比如系统学习物理、系统学习财务、系统学习思维方法、系统学习营销理论等等。那就要采用另一种阅读方法:多重阅读。多重阅读,顾名思义就是要做多遍阅读,但这个多遍阅读不是简单的多读几遍。而是有很多的诀窍和技巧在其中,可能你读两遍,哪怕三遍,花的时间都会比你原来读一遍用时要少,而且对阅读材料的理解和掌握程度更是不可同日而语。
下面我就以如何阅读《思维力:高效的系统思维》为例,演示下这种阅读方法的高效性。多重阅读总共四个步骤: 步骤一 明确阅读目的 这个步骤跟整体阅读的步骤1完全一样,要求你带着明确的目的开始阅读。这样既能选出合适的书籍阅读,又能保证阅读时的高效性。如果你对阅读的题材之前有基础的话,还可以在阅读之前先思考下:如果是我写这本书的话,我会怎么组织观点呢?比如,在开始阅读《思维力:高效的系统思维》之前,你就可以先不翻开书,而是设想下,从你的阅读目的出发的话,你会怎么编排目录?是按照解决问题的思考步骤来组织呢,还是按照一个个思考工具来组织呢,或者按照不同的问题类型来组织呢?经过这一步思考,你再翻开《思维力:高效的系统思维》这本书的话,跟你什么都不想就直接翻开书相比,阅读的主动性、理解的程度立马就会得到大大加强。 步骤二 画出阅读导图 确定好阅读目的,自己做过初步思考后,你就可以浏览下书的封面、腰封(如果有的话)、作者简介、目录、序言等等。做这一步的目的有两个:① 让大脑对本书内容形成一个整体印象,这样阅读起来记忆和理解的效果会更好些;
② 你要利用这些信息,从你的阅读目的出发画出一个整体的阅读导图,这样在阅读时就会重点突出,而且不容易陷入在细节中。想全面吸收一本质量不错的书的内容,就好比你要穿过一座森林到对面的马路一样。如果你啥都不管,一头就钻进去。那么极大可能就是在这个森林里绕圈子,要么怎么都绕不到对面的马路上去(达不到阅读目的)。要不就是多花了5倍、10倍的时间才钻了出来(阅读效率低)。但如果你在钻进森林前先在外面整体观察下(浏览封面、作者简介、序言、目录)。就会知道马路是在森林的西北角。这时再钻进去就有了大致的行进方向,不会怎么都绕不出来了(阅读效果有了保障)。
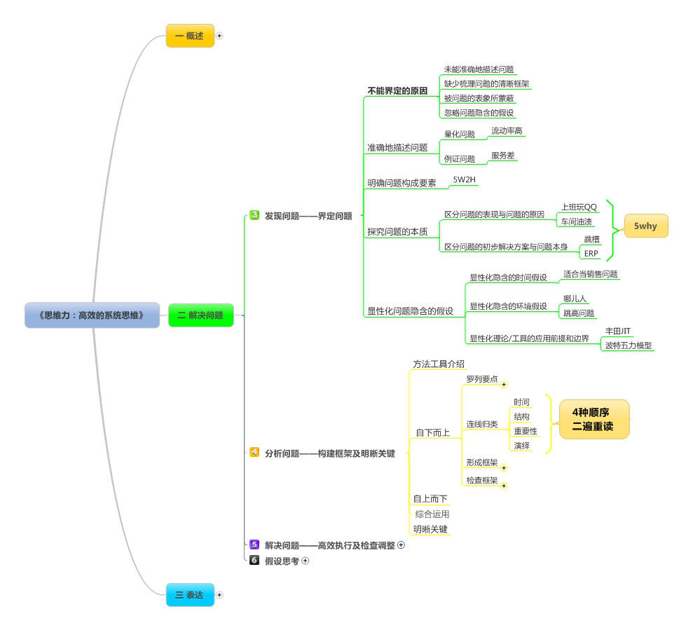
如果你还能从你的阅读目的出发,基于你原有的基础,在浏览封面、作者简介、序言、目录后,画出一个整体的阅读导图后再开始阅读的话,那就相当于你先画好了地图再钻到森林里去,这样效率就更高了。以阅读《思维力:高效的系统思维》为例。假设你的阅读目的是想掌握一套完整的解决问题的方法。你浏览了封面、作者简介、序言和目录后,就会发现这本书就是按这个结构组织的。因此,你完全可以根据书本目录,画出整体的阅读导图。导图不要完全照抄目录内容,而要用自己的语言提炼为关键字或短语。
如下图所示:

这儿给你一个小提醒,如果条件允许的话,我建议你在电脑上绘制这个阅读导图。这样做的优点有两个:一是制作效率高;二是随着后面的多遍阅读,扩充和修改起来更方便。如果确实条件不允许的话,在纸上绘制也是可以的,虽然没有电脑上方便,但相较不绘制阅读导图,效果还是好出很多倍的。 步骤三 第一遍变速阅读 完成第二步,画出了整体的阅读导图后,就可以正式开始第一遍阅读了。第一遍阅读的时候,要采用泛读的方式。阅读速度不要一成不变,要采取变速的阅读方式,针对四类不同的内容采用不同的阅读速度。① 与阅读目的不相关的内容这部分内容,阅读时跳过就行。如果你担心以后会用到,又不记得在哪本书里的话,那就在步骤二画出的整体阅读导图中,加个分支做个标识即可。比如,你在阅读《思维力:高效的系统思维》的时候,阅读目的是想学习一个完整的解决问题步骤。那么书里讲表达的内容你就可以跳过不看了。但如果你担心以后会用到的话,那加一个简单的标识,方便以后找到就行。

② 与阅读目的相关,但你已经很熟悉的内容这部分内容,阅读时以你能达到的最快速度浏览就行,只需留意其中是否有个别值得借鉴的要点,千万不要投入大量的时间去仔细阅读。不少人在读书的时候,特别喜欢反复阅读自己熟悉的内容。因为这在自己阅读的舒适区里,会有一种读起来很轻松而且又有收获感的感觉。要克服掉这个心理,因为反复阅读你已经很熟悉的内容,是一种投入产出比很低的阅读习惯。比如,在阅读《思维力:高效的系统思维》时,你对5W2H如何使用之前已经很清楚了,那第三章第二节的内容你只需要快速浏览下。留意下有没有你不知道的要点,或者举的例子对你是否有新的启发就可以了。 ③ 与阅读目的相关,同时又是你不熟悉的内容这部分内容,在第一遍阅读时就要回到正常的阅读速度了。而且在每一章或每10分钟阅读之后,必须要停下来,离开书本,在脑海里回忆下刚刚阅读过的内容。然后将你能回忆出来的内容,作为步骤二中画出的阅读导图的细节给填充进来。这儿有个小技巧,就是先将所有你能想起来的内容填充进来,能想起多少就是多少。然后,再花1~2分钟翻阅下刚刚读过的内容,补充上遗忘的。这么做的原理,是YouCore超速阅读四大理念之三:阅读后回忆,效率更高。比如,你在阅读《思维力:高效的系统思维》第三章界定问题的时候,发现这部分是解决问题的第一个关键所在,之前基本没有意识到。而且这部分内容也挺容易理解的。因此,你就可以按照你正常的阅读速度,仔细阅读下。阅读完这一章后,一定要停下来,在脑海中回忆下刚刚阅读过的内容,再添加到步骤二画出的整体阅读导图中。

④ 与阅读目的相关,但第一遍理解起来很难的内容在阅读不熟悉的内容时,如果碰到理解起来很难的内容,第一遍阅读时标记下来,然后大约看一看就可以了。只要在脑海中有点印象就行,理不理解都无所谓。这些不理解的部分,你第二遍会重点阅读的,因此不要担心会漏掉关键内容。而且,全书通篇看过之后,你第二遍再来读这部分内容的时候,就会发现一个神奇的现象了:怎么一开始觉得那么难的内容,这次看起来这么简单呢。这个原理,是YouCore超速阅读四大理念之二:第二遍永远比第一遍更容易理解。比如,你在阅读《思维力:高效的系统思维》第4章第2节的时候。发现归纳和演绎的逻辑顺序理解起来有点头疼,那就大致翻一翻这部分内容。知道共有4种逻辑顺序,在步骤二的阅读导图中加上关键要点分支就可以了。

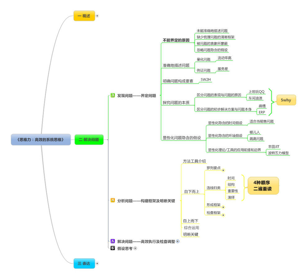
针对四种不同的内容,按照变速阅读的方式完成第一遍泛读后,你的阅读导图也应该变得更丰满和详细了,差不多像下面这个样子:

在开始第二遍阅读之前,你还要做多一件事,就是在这个导图上标出哪些不要读、哪些以后读,以及哪些第二遍要重点读的内容。

标识好后的阅读导图,如下图所示:

步骤四 第二遍重点精读 第二遍阅读的时候,我们不需要将所有内容都重新再阅读一遍。而是重点精读符合阅读目的,同时自己又不熟悉的部分。再次提醒下,一定要克制住自己反复看已熟悉的内容、或者不符合本次阅读目的内容的冲动,否则既浪费了阅读时间,又不会有任何新的受益。而且,第二遍阅读的输出与第一遍有很大不同。第一遍阅读的输出依然是思维导图,目的是为了理清主要的阅读脉络、形成初步理解、抓出重点内容。而第二遍阅读的主要目的则是要将详细的内容归到你的知识体系中,以确保能变成你自己的理解和知识,从而在需要用的时候可以被顺畅地调用出来。因此,在做第二遍阅读的时候,你需要做!笔!记!好记性不如烂笔头,你不将这些详细的知识记录下来,时间一长你就会忘了。只是记录在思维导图中也没有用,因为不方便查找,而且你也不可能每隔一段时间就会将这些思维导图再复习一遍。因此,最好的方式就是在第二遍重点精读的时候,将这些内容记录在笔记里(个人推荐OneNote,至于具体如何使用OneNote,在《学习力样章》第七章的笔记技巧中具体介绍)而且一定要体系化地组织笔记内容。如果你对某个领域是第一次系统学习,之前还没有建立这方面的个人知识体系的话,那就可以先以书本目录为基础,作为你初始的知识体系,随着以后阅读更多书籍、有了更多实践之后,再做更新。如果你之前已经建立了这个方面的知识体系,或者你有了个人自己的理解,那将书本内容打散,重新按照你的知识体系框架填充到对应位置的话,就更有价值了。比如,假设你在第二遍阅读《思维力:高效的系统思维》时,会重点精读界定问题和四大逻辑顺序的内容。你就不需要再照抄书本的组织顺序,而是可以分别将它们填充到你个人知识体系的对应位置中(小提醒:第一遍阅读的时候,所有内容都是记录在思维导图中的,没有做笔记)。只重点精读自己不熟悉的部分,同时将阅读内容重新组织进个人知识体系框架中的做法。你就能做到花更少的阅读时间,但却能提炼出更多对你有价值的知识。第二遍阅读完成后,如果有需要,你还可以读第三遍。但要记住:只阅读你未彻底理解的、或在应用在碰到疑问的。千万不要再重新从头到尾阅读一遍,如果你忍不住这么做了的话,你就会发现哪怕读一万遍,你还是只熟悉你熟悉的内容,难点的内容依然是难点。
03来个总结到这儿你就已经完成多重阅读了。多重阅读一共4个步骤,每个步骤都有不同的目的和侧重点:① 明确阅读目的。这个步骤是在阅读开始前就要完成的,核心目的是建立主动阅读的意识。因为任何一本高质量书的信息量都是很大的,而且都可以有多个角度的解读,如果不明确阅读方向,你就会迷失在森林中,缺乏有效的输出。② 画出阅读导图。这个步骤是在浏览完封面、书腰、序言、目录后开始做的。目的是理出阅读的主要脉络,这样既能形成整体概念有助于理解和记忆,又不会迷失在段落的细节中。特别是在某些书自身逻辑不太清晰的情况下,这一步更有价值。③ 第一遍变速阅读。这个步骤的目的是进一步理清脉络、形成初步理解,并抓出重点内容。关键是要针对不同内容采取不同的阅读速度:与阅读目的无关的内容一定要跳过;熟悉的内容快速浏览;难以理解的内容大致看一遍;与目的相关、又不熟悉的内容仔细阅读。④ 第二遍重点精读。这个步骤的目的是将阅读的内容转为自己的理解,融入到自己的知识体系中。要记住,这个步骤只阅读与目的相关、并且自己不熟悉的内容,而且要按自己的知识体系框架来记笔记。